Funktionszuordnungsdiagramm

Das Funktionszuordnungsdiagramm (FZD) ist ein Modell zur Darstellung der Beziehungen von betriebswirtschaftlichen Funktionen zu Ressourcen, Informationsobjekten und weiteren Objekten der Geschäftsprozessmodellierung. Es findet hauptsächlich bei der detaillierten Darstellung von Geschäftsprozessen Anwendung, wo es eine Funktion näher beschreibt.

Allgemeines

Funktionszuordnungsdiagramm in der ursprünglichen Form zur Darstellung der Transformation von Input-Daten zu Output-Daten

Das Funktionszuordnungsdiagramm wurde ursprünglich entworfen, um die Transformation von Input-Daten zu Output-Daten in einer graphischen Darstellung bereitzustellen.[1] (Kapitel 4.4.1.2.2 Funktionszuordnungsdiagramm (I/O); Seite 97) Das ist eine Fähigkeit, die das Wertschöpfungskettendiagramm in seiner ursprünglichen Form, der Wertkette (englisch Value Chain)[2] (Chapter 2 The Value Chain and Competitive Advantage; Figure 2–3: The generic Value Cain; Seite 37) von Michael E. Porter und die Ereignisgesteuerte Prozesskette (EPK)in ihrer ursprünglichen Form, der schlanken EPK[1] (Kapitel 4.4.1.2.1 Ereignissteuerung – ereignisgesteuerte Prozesskette (EPK); Seite 89), nicht besaßen.

Jüngere Interpretationen des Funktionszuordnungsdiagramms lassen weit mehr Elemente und Beziehungen (siehe folgender Abschnitt) zu.[3] (Kapitel A.III.2.1.1.2 Funktionszuordnungsdiagramme) und [4] (Kapitel 3.7.2 Funktionszuordnungsdiagramme)

Beispiel mit zwei BPMN Tasks, die von der Vergrößerung abhängig weniger (oben = 100 %) oder mehr (unten = 300 %) Details zeigen

Trotzdem aktuelle Wertschöpfungskettendiagramme (WKD) und die erweiterte erweiterte Ereignisgesteuerte Prozesskette (eEPK) inzwischen weitere Elemente und Beziehungen zulassen, gibt es noch Anwendungsfälle für das Funktionszuordnungsdiagramm:

  1. Verlagerung von Elementen und Beziehungen aus WKD und eEPK, um deren Lesbarkeit durch eine kompakte Darstellung zu verbessern und
  2. Modellierung vom Elementen und Beziehungen, die in WKD und eEPK nicht verfügbar sind.

Es gibt aber auch Ansätze, das Funktionszuordnungsdiagramm vollständig zu ersetzten, z. B. im Symbio Process Designer[5]. Dazu zählen:

  • Vollständig automatischens Layout für WKD und eEPK, so dass die grafische Anordnung der Elemente und Beziehungen nicht mehr von Hand gesetzt werden muss. Damit ist ein Umschalten zwischen Ansichten ohne Zuordnungen, mit ausgewählten Zuordnungen oder mit allen Zuordnungen möglich.
  • Von der Vergrößerung abhängiges Einblenden von Elementen und Beziehungen (siehe Bild).

Elemente und Beziehungen des Funktionszuordnungsdiagramms

Im Funktionszuordnungsdiagramm kann die Funktion zu sehr vielen Elementen Beziehungen eingehen. Hier soll daher nur eine Auswahl der möglichen Elemente beschrieben werden, die für die Praxis von besonderer Bedeutung sind.

Ressourcen

  • Als Human-Ressource sind Rollen/Personentypen am gebräuchlichsten. Sie sollten verwendet werden, wenn eine oder mehrere Personen in einem Unternehmen zu bezeichnen sind und die Zuordnung der Person(en) zu einer Organisationseinheit eine untergeordnete Rolle spielt.
  • Auch Gruppen sind als Human-Ressourcen weit verbreitet. Sie sollten verwendet werden, wenn ein fest definiertes Team zu bezeichnen ist.
  • Organisationseinheiten werden seltener zum Ausdruck einer Human-Ressource verwendet. Ihr Nachteil ergibt sich hauptsächlich daraus, dass die Namen von Organisationseinheiten bei einer Unternehmensreorganisation regelmäßig mit verändert werden und diese Änderung dann auch in den Funktionszuordnungsdiagrammen gepflegt werden muss.
  • Als technische Ressource sind Anwendungssysteme am gebräuchlichsten. Sie sollten verwendet werden, wenn eine Software zu bezeichnen ist, die nicht an nahezu jedem Arbeitsplatz des Unternehmens zur Verfügung steht, also zum Beispiel kein E-Mail-Programm/keine Office-Suite ist.
Element Beziehung zur Funktion
Rolle/Personentyp verantwortlich
Gruppe
Organisationseinheit
Rolle/Personentyp entscheidet
Gruppe
Organisationseinheit
Rolle/Personentyp führt aus
Gruppe
Organisationseinheit
Rolle/Personentyp wird informiert
Gruppe
Organisationseinheit
Rolle/Personentyp wirkt mit
Gruppe
Organisationseinheit
Anwendungssystem unterstützt

Informationsobjekte

  • Als Informationsobjekte sind Fachbegriffe am gebräuchlichsten. Sie sollten verwendet werden, wenn das Informationsobjekt hauptsächlich einen betriebswirtschaftlichen Begriff repräsentiert.
  • Auch Informationsträger sind als Informationsobjekte weit verbreitet. Sie sollten verwendet werden, wenn das Informationsobjekt ein Dokument, eine Datei, einen optischen Datenträger oder ähnliches repräsentiert.
Element Beziehung zur Funktion
Fachbegriff ist Input
Fachbegriff ist Output
Informationsträger trägt Input
Informationsträger trägt Output

Standards, Regelungen und Empfehlungen

  • Als Standard, Regelung oder Empfehlung ist die Verwendung von Dokumentiertem Wissen am gebräuchlichsten.
Element Beziehung zur Funktion
Dokumentiertes Wissen wird benötigt

Weitere Elemente und Beziehungen

  • Ereignis
  • Maske
  • Risiko, Control
  • Cluster
  • Entity-Typ
  • Attribut
  • Klasse
  • Use Case
  • Hardware-Komponente
  • Kostentreiber
  • Leistung

Einsatzgebiete

Das folgende Bild zeigt das Beispiel eines Funktionszuordnungsdiagramms mit Fokus auf der Beschreibung von Geschäftsprozessen. Dabei geht es vorrangig darum, eine Funktion näher zu beschreiben, um etwa ein Qualitätsmanagementhandbuch (QMH) zu erstellen, eine Geschäftsprozessoptimierung durchzuführen oder einfach nur das Geschäftsprozessmodell zu vervollständigen.

Beispiel eines Funktionszuordnungsdiagramms mit Fokus auf der Beschreibung von Geschäftsprozessen

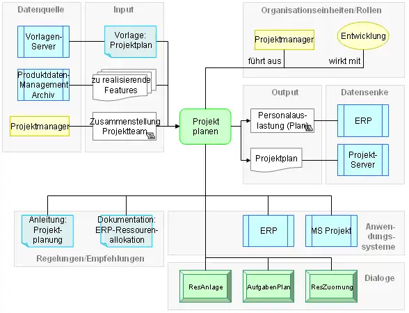
Das folgende Bild zeigt das Beispiel eines Funktionszuordnungsdiagramms mit Fokus auf der Beschreibung von Datenflüssen und der zugehörigen Anwendungssysteme. Dabei geht es vorrangig darum, die an die Funktionen gelieferten Daten mit ihrer Herkunft und die von der Funktion erzeugten Daten mit ihrem Ablageort zu beschreiben. Darüber hinaus können die in der Funktion verwendeten Anwendungssysteme, Dialoge und Systemtransaktionen erfasst werden.

Durch Auswertung aller nach diesem Schema erstellten Funktionszuordnungsdiagramme kann für die Anwendungssysteme

Für die Rollen und Organisationseinheiten ist es möglich,

  • ein Berechtigungskonzept für den Zugriff auf die Anwendungssysteme, Dialoge und Systemtransaktionen sowie
  • ein Schulungskonzept für die Anwendungssysteme abzuleiten.

Außerdem können wertvolle Informationen

Beispiel eines Funktionszuordnungsdiagramms mit Focus auf der Beschreibung von Geschäftsprozessen

Vorteile und Nachteile des Funktionszuordnungsdiagramms

Vorteile

  • Mittels Funktionszuordnungsdiagrammen kann die Übersichtlichkeit von Wertschöpfungskettendiagramm (WKDs) durch Auslagerung der nicht strukturbildenden Beziehungen verbessert werden.
  • Bei der erweiterten Ereignisgesteuerten Prozesskette (eEPK) kann die Komplexität durch Auslagerung der nicht strukturbildenden Beziehungen in beliebiger Abstufung reduziert und im Extremfall stattdessen eine Ereignisgesteuerte Prozesskette verwendet werden.
  • Auch beim Vorgangskettendiagramm (VKD) kann die Komplexität durch Auslagerung der nicht strukturbildenden Beziehungen in beliebiger Abstufung reduziert werden.
  • Bei Verwendung von Funktionsbäumen können Funktionszuordnungsdiagramme die Darstellung nicht strukturbildende Beziehungen ermöglichen.
  • Grundsätzlich kann man sagen, dass die Verwendung eines Funktionszuordnungsdiagramms überall von Vorteil sein kann, wo die Darstellung nicht strukturbildender Beziehungen nicht im Vordergrund steht, aber auch nicht gänzlich verzichtbar ist.

Nachteile

  • Werden Funktionszuordnungsdiagramme verwendet, um die Übersichtlichkeit von Wertschöpfungskettendiagrammen zu verbessern oder die Komplexität von erweiterten Ereignisgesteuerten Prozessketten (eEPKs) oder Vorgangskettendiagramm zu reduzieren, erfordert der Zugriff auf die nicht strukturbildenden Beziehungen einer Funktion eine getrennte/zusätzliche Darstellung, auf die explizit zugegriffen werden muss.
  • Im Funktionszuordnungsdiagramm unterliegt die Darstellung von Beziehungen zwischen Elementen (außer Funktionen) einigen Einschränkungen:
    • So lässt sich etwa eine Funktion mit einer Rolle über die Beziehung führt aus verbinden, es ist aber nicht möglich, die Rolle mittels einer Beziehung gehört zu einer Organisationseinheit zuzuordnen.
    • Auch die Beziehungen aktiviert vom Ereignis zur Funktion und erzeugt von der Funktion zum Ereignis lassen sich im Funktionszuordnungsdiagramm nicht abbilden, wodurch die Zustände vor und nach der Ausführung einer Funktion nicht beschrieben werden können.
    • Ebenso ist es nicht möglich, Fachbegriffe, die mittels der Beziehungen ist Input oder ist Output den Datenfluss an einer Funktion beschreiben, mit einem Datenträger zu verbinden, um den physikalischen Ablageort der Daten zu spezifizieren.
    • Weiterhin kann zwar die Beziehung einer Funktion zu einer Maske dargestellt werden, um einen von der Funktion verwendeten Dialog zu beschreiben. Aber die Maske kann keine Beziehung zu einem Anwendungssystem eingehen, um darzustellen, durch welche Software der Dialog bereitgestellt wird.

Siehe auch

Literatur

  • August-Wilhelm Scheer und Wolfram Jost (Hrsg.): ARIS in der Praxis: Gestaltung, Implementierung und Optimierung von Geschäftsprozessen, Springer, Berlin, Heidelberg, New York 2002, ISBN 3-540-43029-6
  • Andreas Gadatsch: Grundkurs Geschäftsprozess-Management. Analyse, Modellierung, Optimierung und Controlling von Prozessen, 9. Auflage, Springer Vieweg, Wiesbaden 2020, ISBN 978-3-658-27811-3.

Einzelnachweise

  1. a b Software AG: ARIS Methode, ARIS Version 9.7 - Service Release 2, Februar 2015, Bunutzerhandbuch ARIS-Methode.pdf
  2. Michael E. Porter, Competitive Advantage - Creating and Sustaining Superior Performance, Free Press 1998, ISBN 978-0-684-84146-5
  3. August-Wilhelm Scheer: ARIS — Modellierungsmethoden, Metamodelle, Anwendungen, 4. Auflage, Springer, Berlin/Heidelberg/New York 2001, ISBN 978-3-540-41601-2
  4. Frank R. Lehmann: Integrierte Prozessmodellierung mit ARIS, 1. Auflage, dpunkt.verlag 2007, ISBN 978-3-89864-497-6
  5. Homepage Symbio Process Designer Companies in Flow – grow (zuletzt abgerufen: 15. Februar 2024)