Methylmalonsäure
| Strukturformel | ||||||||||||||||||||||
|---|---|---|---|---|---|---|---|---|---|---|---|---|---|---|---|---|---|---|---|---|---|---|
| ||||||||||||||||||||||
| Allgemeines | ||||||||||||||||||||||
| Name | Methylmalonsäure | |||||||||||||||||||||
| Andere Namen |
Methylpropandisäure | |||||||||||||||||||||
| Summenformel | C4H6O4 | |||||||||||||||||||||
| Kurzbeschreibung |
schwach beige, feine Kristalle[1] | |||||||||||||||||||||
| Externe Identifikatoren/Datenbanken | ||||||||||||||||||||||
| ||||||||||||||||||||||
| Eigenschaften | ||||||||||||||||||||||
| Molare Masse | 118,09 g·mol−1 | |||||||||||||||||||||
| Aggregatzustand |
fest | |||||||||||||||||||||
| Dichte |
1,455 g·cm−3 (20 °C)[2] | |||||||||||||||||||||
| Schmelzpunkt | ||||||||||||||||||||||
| pKS-Wert | ||||||||||||||||||||||
| Löslichkeit |
löslich in Wasser[4] | |||||||||||||||||||||
| Sicherheitshinweise | ||||||||||||||||||||||
| ||||||||||||||||||||||
| Toxikologische Daten | ||||||||||||||||||||||
| Wenn nicht anders vermerkt, gelten die angegebenen Daten bei Standardbedingungen (0 °C, 1000 hPa). | ||||||||||||||||||||||
Methylmalonsäure (MMS) ist eine chemische Verbindung aus der Gruppe der Dicarbonsäuren. Sie besteht aus dem Grundgerüst der Malonsäure und trägt zusätzlich eine Methylgruppe. Die Salze der Methylmalonsäure heißen Methylmalonate.
Darstellung und Gewinnung
Methymalonsäure kann durch die Oxidation von 2-Methylpropan-1,3-diol mittels Kaliumpermanganat[5] oder Salpetersäure[6] gewonnen werden. Eine weitere Methode ist die Malonestersynthese von Malonsäurediethylester mit einem Methylhalogenid und anschließender Verseifung des Esters.
Metabolismus

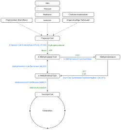
Methylmalonsäure ist ein Nebenprodukt des Propionat-Stoffwechselspfades.[7] Es stammt aus folgenden Ausgangsquellen, wobei in Klammern der jeweilige, ungefähre Anteil am Gesamtkörper-Propionat-Stoffwechsel angegeben ist:[8]
- essentielle Aminosäuren: Methionin, Valin, Threonin und Isoleucin[9] (~ 50 %)[8]
- ungeradzahlige Fettsäuren[9] (~ 30 %)[8]
- Propionsäure aus bakterieller Fermentation im Darm[9] (~ 20 %)[8]
- Cholesterin-Seitenkette[9]
- Thymin[10]
Das Propionatderivat Propionyl-CoA wird durch Propionyl-CoA-Carboxylase in D-Methylmalonyl-CoA und daran anschließend durch Methylmalonyl-CoA-Epimerase in L-Methylmalonyl-CoA umgewandelt.[11] Der Eintritt in den Citratzyklus erfolgt durch die Umwandlung von L-Methylmalonyl-CoA in Succinyl-CoA durch L-Methylmalonyl-CoA-Mutase (MUT), wobei Vitamin B12 in Form von Adenosylcobalamin als Coenzym benötigt wird.[7] Dieser Abbauweg von Propionyl-CoA zu Succinyl-CoA stellt einen der wichtigsten anaplerotischen Pfade des Citratzyklus dar.[12] Methylmalonsäure entsteht als Nebenprodukt dieses Stoffwechselweges, wenn D-Methylmalonyl-CoA durch D-Methylmalonyl-CoA-Hydrolase in Methylmalonsäure und CoA gespalten wird.[7][10] Das Enzym Acyl-CoA-Synthetase-Familienmitglied 3 (ACSF3) ist wiederum für die Umwandlung von Methylmalonsäure und CoA in Methylmalonyl-CoA verantwortlich.[13]
Klinische Relevanz
Vitamin-B12-Mangel
Leeren sich die körpereigenen Speicher von Vitamin B12, steigt der Anteil von Methylmalonsäure im Blutplasma. Eine Messung des MMS-Spiegels kann entsprechend Hinweise für einen Vitamin-B12-Mangel liefern. Dieser Mangel kann vor dem Sichtbarwerden klinischer Symptome vorliegen.[14]
Dennoch reicht die Untersuchung der MMS-Konzentration nicht aus, um sicher auf einen Vitamin-B12-Mangel zu schließen. Die Deutsche Gesellschaft für Ernährung empfiehlt daher eine Kombinationsmessung, also zusätzlich zur Messung eines Funktionsparameters wie ihn der MMS-Spiegel darstellt, auch eine Messung des Vitamin-B12-Spiegels (sogenannter Statusparameter), in der Regel Holotranscobalamin (Holo-TC).[15] Ein erhöhter Homocystein-Spiegel, ein anderer Funktionsparameter der auf einen Vitamin-B12-Mangel hinweist, hat gegenüber dem MMS-Spiegel den Nachteil, dass dieser auch bei Folsäure- und Vitamin-B6-Mangel vorliegt, also weniger spezifisch ist.[14]
Bei Nierenerkrankungen kann in seltenen Fällen der MMS-Spiegel auch dann erhöht sein, wenn die Statusparameter keinen Vitamin-B12-Mangel anzeigen. In solchen Fällen wird untersucht, ob die Vitamin-B12-Substitution zu einem Abfall des MMS-Spiegels führt, um einen Vitamin-B12-Mangel sicher nachzuweisen.[14]
Stoffwechselerkrankungen
Erhöhte Methylmalonsäurewerte können auch ihre Ursache in Methylmalonazidurien haben.
Wenn zu den erhöhten Methylmalonsäurewerten auch erhöhte Malonsäurewerte kommen, kann dies auf die Stoffwechselerkrankung kombinierte Malon- und Methylmalonazidurie (CMAMMA) deuten. Durch die Berechnung des Malonsäure-zu-Methylmalonsäure-Verhältnisses im Blutplasma, lässt sich die CMAMMA von der klassischen Methylmalonazidurie unterscheiden.[16]
Krebs
Im Jahr 2020 wurde eine Anhäufung von Methylmalonsäure im Blut mit zunehmendem Alter mit dem Fortschreiten von Tumoren in Verbindung gebracht.[17]
Bakterielle Überwucherung im Dünndarm
Auch eine bakterielle Überwucherung im Dünndarm kann durch den Wettstreit der Bakterien beim Aufnahmevorgang des Vitamin B12 zu erhöhten Methylmalonsäurewerten führen.[18][19] Dies trifft bei Vitamin B12 aus der Nahrung und oraler Supplementierung zu und kann durch Vitamin-B12-Spritzen umgangen werden. Aus Fallstudien mit Patienten mit Kurzdarmsyndrom nimmt man zudem an, dass eine intestinale, bakterielle Überwucherung zu einer erhöhten Produktion von Propionsäure führt, welche eine Vorstufe der Methylmalonsäure darstellt.[20] Es konnte gezeigt werden, dass sich in diesen Fällen die Methylmalonsäurewerte durch die Gabe von Metronidazol wieder normalisierten.[20][21]
Messung
Die Methylmalonsäurekonzentration im Blut wird durch eine Flüssigchromatographie mit Massenspektrometrie-Kopplung (LC-MS) gemessen.
Einzelnachweise
- ↑ a b c d e Datenblatt Methylmalonic acid bei Sigma-Aldrich, abgerufen am 22. Oktober 2016 (PDF).
- ↑ Tanatar; Tschelebijew. In: Chemische Berichte. 24 (1891) 271.
- ↑ a b Dissociation Constants Of Organic Acids and Bases (600 compounds)
- ↑ Eintrag zu Methylmalonic acid bei Thermo Fisher Scientific, abgerufen am 13. Oktober 2023.
- ↑ Faworsdi, Justus Liebigs Annalen der Chemie, 354 (1907) 362.
- ↑ Pummerer et al., Chemische Berichte 75 (1942) 880.
- ↑ a b c Joanne Tejero, Felicia Lazure, Ana P. Gomes: Methylmalonic acid in aging and disease. In: Trends in Endocrinology & Metabolism. Band 35, Nr. 3, März 2024, S. 188–200, doi:10.1016/j.tem.2023.11.001, PMID 38030482, PMC 10939937 (freier Volltext).
- ↑ a b c d R.J. Chandler, C.P. Venditti: Genetic and genomic systems to study methylmalonic acidemia. In: Molecular Genetics and Metabolism. Band 86, Nr. 1–2, September 2005, S. 34–43, doi:10.1016/j.ymgme.2005.07.020, PMID 16182581, PMC 2657357 (freier Volltext).
- ↑ a b c d Matthias R Baumgartner, Friederike Hörster, Carlo Dionisi-Vici, Goknur Haliloglu, Daniela Karall, Kimberly A Chapman, Martina Huemer, Michel Hochuli, Murielle Assoun, Diana Ballhausen, Alberto Burlina, Brian Fowler, Sarah C Grünert, Stephanie Grünewald, Tomas Honzik, Begoña Merinero, Celia Pérez-Cerdá, Sabine Scholl-Bürgi, Flemming Skovby, Frits Wijburg, Anita MacDonald, Diego Martinelli, Jörn Oliver Sass, Vassili Valayannopoulos, Anupam Chakrapani: Proposed guidelines for the diagnosis and management of methylmalonic and propionic acidemia. In: Orphanet Journal of Rare Diseases. Band 9, Nr. 1, Dezember 2014, doi:10.1186/s13023-014-0130-8, PMID 25205257, PMC 4180313 (freier Volltext).
- ↑ a b Robin J. Kovachy, Sally P. Stabler, Robert H. Allen: [49] d-methylmalonyl-CoA hydrolase. In: Methods in Enzymology. Band 166. Elsevier, 1988, ISBN 978-0-12-182067-1, S. 393–400, doi:10.1016/s0076-6879(88)66051-4.
- ↑ Rui Diogo, Inês B Rua, Sara Ferreira, Célia Nogueira, Cristina Pereira, Joana Rosmaninho-Salgado, Luísa Diogo: Methylmalonyl Coenzyme A (CoA) Epimerase Deficiency, an Ultra-Rare Cause of Isolated Methylmalonic Aciduria With Predominant Neurological Features. In: Cureus. 31. Oktober 2023, doi:10.7759/cureus.48017, PMID 38034150, PMC 10687495 (freier Volltext).
- ↑ M. Sol Collado, Allison J. Armstrong, Matthew Olson, Stephen A. Hoang, Nathan Day, Marshall Summar, Kimberly A. Chapman, John Reardon, Robert A. Figler, Brian R. Wamhoff: Biochemical and anaplerotic applications of in vitro models of propionic acidemia and methylmalonic acidemia using patient-derived primary hepatocytes. In: Molecular Genetics and Metabolism. Band 130, Nr. 3, Juli 2020, S. 183–196, doi:10.1016/j.ymgme.2020.05.003, PMID 32451238, PMC 7337260 (freier Volltext).
- ↑ ACSF3 gene. In: MedlinePlus. Abgerufen am 17. April 2024 (englisch).
- ↑ a b c Herrmann, Obeid: Ursachen und frühzeitige Diagnostik von Vitamin-B12-Mangel. In: Deutsches Ärzteblatt, 105(40), S. 680–685; doi:10.3238/arztebl.2008.0680.
- ↑ Deutsche Gesellschaft für Ernährung: Ausgewählte Fragen und Antworten zu Vitamin B12, Dezember 2018
- ↑ Monique G. M. de Sain-van der Velden, Maria van der Ham, Judith J. Jans, Gepke Visser, Hubertus C. M. T. Prinsen: A New Approach for Fast Metabolic Diagnostics in CMAMMA. In: JIMD Reports. Vol. 30. Springer, Berlin, Heidelberg 2016, ISBN 978-3-662-53681-0, S. 15–22, doi:10.1007/8904_2016_531, PMID 26915364, PMC 5110436 (freier Volltext).
- ↑ Ana P. Gomes, Didem Ilter, Vivien Low, Jennifer E. Endress, Juan Fernández-García, Adam Rosenzweig, Tanya Schild, Dorien Broekaert, Adnan Ahmed, Melanie Planque, Ilaria Elia, Julie Han, Charles Kinzig, Edouard Mullarky, Anders P. Mutvei, John Asara, Rafael de Cabo, Lewis C. Cantley, Noah Dephoure, Sarah-Maria Fendt, John Blenis: Age-induced accumulation of methylmalonic acid promotes tumour progression. In: Nature. Band 585, Nr. 7824, 10. September 2020, S. 283–287, doi:10.1038/s41586-020-2630-0, PMID 32814897, PMC 7785256 (freier Volltext).
- ↑ Andrew C. Dukowicz, Brian E. Lacy, Gary M. Levine: Small intestinal bacterial overgrowth: a comprehensive review. In: Gastroenterology & hepatology. Band 3, Nr. 2, 2007, S. 112–122, PMID 21960820, PMC 3099351 (freier Volltext).
- ↑ R. A. Giannella, S. A. Broitman, N. Zamcheck: Competition between bacteria and intrinsic factor for vitamin B 12 : implications for vitamin B 12 malabsorption in intestinal bacterial overgrowth. In: Gastroenterology. Band 62, Nr. 2, Februar 1972, S. 255–260, PMID 4629318.
- ↑ a b Timothy A. Sentongo, Ruba Azzam, Joel Charrow: Vitamin B12 Status, Methylmalonic Acidemia, and Bacterial Overgrowth in Short Bowel Syndrome. In: Journal of Pediatric Gastroenterology and Nutrition. Band 48, Nr. 4, April 2009, S. 495–497, doi:10.1097/MPG.0b013e31817f9e5b (lww.com).
- ↑ Lissette Jimenez, Danielle A. Stamm, Brittany Depaula, Christopher P. Duggan: Is Serum Methylmalonic Acid a Reliable Biomarker of Vitamin B12 Status in Children with Short Bowel Syndrome: A Case Series. In: The Journal of Pediatrics. Band 192, 2018, S. 259–261, doi:10.1016/j.jpeds.2017.09.024, PMID 29129351, PMC 6029886 (freier Volltext).

